New to KubeDB? Please start here.
Valkey QuickStart
This tutorial will show you how to use KubeDB to run a Valkey server.

Before You Begin
At first, you need to have a Kubernetes cluster, and the
kubectlcommand-line tool must be configured to communicate with your cluster. If you do not already have a cluster, you can create one by using kind.Now, install KubeDB cli on your workstation and KubeDB operator in your cluster following the steps here.
StorageClass is required to run KubeDB. Check the available StorageClass in cluster.
$ kubectl get storageclasses NAME PROVISIONER RECLAIMPOLICY VOLUMEBINDINGMODE ALLOWVOLUMEEXPANSION AGE standard (default) rancher.io/local-path Delete WaitForFirstConsumer false 4hTo keep things isolated, this tutorial uses a separate namespace called
demothroughout this tutorial. Run the following command to prepare your cluster for this tutorial:$ kubectl create namespace demo namespace/demo created $ kubectl get namespaces NAME STATUS AGE demo Active 10s
Note: The yaml files used in this tutorial are stored in docs/examples folder in GitHub repository kubedb/docs.
Find Available RedisVersion
When you have installed KubeDB, it has created RedisVersion crd for all supported Redis and Valkey versions. Check:
$ kubectl get redisversions
NAME VERSION DB_IMAGE DEPRECATED AGE
4.0.11 4.0.11 ghcr.io/kubedb/redis:4.0.11 14d
5.0.14 5.0.14 ghcr.io/appscode-images/redis:5.0.14-bullseye 14d
6.0.20 6.0.20 ghcr.io/appscode-images/redis:6.0.20-bookworm 14d
6.2.14 6.2.14 ghcr.io/appscode-images/redis:6.2.14-bookworm 14d
6.2.16 6.2.16 ghcr.io/appscode-images/redis:6.2.16-bookworm 14d
7.0.14 7.0.14 ghcr.io/appscode-images/redis:7.0.14-bookworm 14d
7.0.15 7.0.15 ghcr.io/appscode-images/redis:7.0.15-bookworm 14d
7.2.3 7.2.3 ghcr.io/appscode-images/redis:7.2.3-bookworm 14d
7.2.4 7.2.4 ghcr.io/appscode-images/redis:7.2.4-bookworm 14d
7.2.6 7.2.6 ghcr.io/appscode-images/redis:7.2.6-bookworm 14d
7.4.0 7.4.0 ghcr.io/appscode-images/redis:7.4.0-bookworm 14d
7.4.1 7.4.1 ghcr.io/appscode-images/redis:7.4.1-bookworm 14d
valkey-7.2.5 7.2.5 ghcr.io/appscode-images/valkey:7.2.5 14d
valkey-7.2.9 7.2.9 ghcr.io/appscode-images/valkey:7.2.9 14d
valkey-8.0.3 8.0.3 ghcr.io/appscode-images/valkey:8.0.3 14d
valkey-8.1.1 8.1.1 ghcr.io/appscode-images/valkey:8.1.1 14d
Note: RedisVersion which contains valkey database image, will have spec.distribution as valkey
Create a Valkey server
KubeDB implements a Redis CRD to define the specification of a Valkey server. Below is the Redis object created in this tutorial.
Note: If your KubeDB version is less or equal to v2024.6.4, You have to use v1alpha2 apiVersion.
apiVersion: kubedb.com/v1
kind: Redis
metadata:
name: valkey-quickstart
namespace: demo
spec:
version: valkey-8.1.1
storageType: Durable
storage:
storageClassName: "standard"
accessModes:
- ReadWriteOnce
resources:
requests:
storage: 1Gi
deletionPolicy: WipeOut
$ kubectl create -f https://github.com/kubedb/docs/raw/v2026.2.26/docs/examples/redis/quickstart/demo-valkey-v1.yaml
redis.kubedb.com/valkey-quickstart created
apiVersion: kubedb.com/v1alpha2
kind: Redis
metadata:
name: valkey-quickstart
namespace: demo
spec:
version: valkey-8.1.1
storageType: Durable
storage:
storageClassName: "standard"
accessModes:
- ReadWriteOnce
resources:
requests:
storage: 1Gi
terminationPolicy: WipeOut
$ kubectl create -f https://github.com/kubedb/docs/raw/v2026.2.26/docs/examples/redis/quickstart/demo-valkey-v1alpha2.yaml
redis.kubedb.com/valkey-quickstart created
Here,
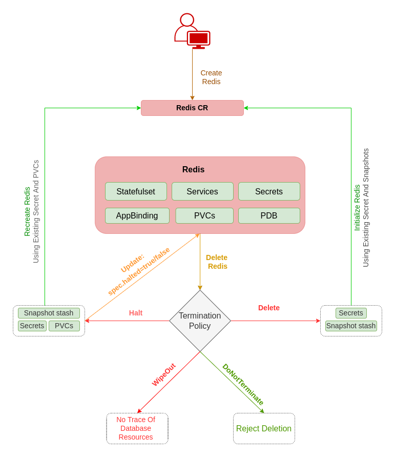
spec.versionis name of the RedisVersion crd where the docker images are specified. In this tutorial, a valkey 8.1.1 database is created.spec.storageTypespecifies the type of storage that will be used for Valkey server. It can beDurableorEphemeral. Default value of this field isDurable. IfEphemeralis used then KubeDB will create Valkey server usingEmptyDirvolume. In this case, you don’t have to specifyspec.storagefield. This is useful for testing purposes.spec.storagespecifies PVC spec that will be dynamically allocated to store data for this database. This storage spec will be passed to the StatefulSet created by KubeDB operator to run database pods. You can specify any StorageClass available in your cluster with appropriate resource requests.spec.terminationPolicyorspec.deletionPolicygives flexibility whether tonullify(reject) the delete operation ofRediscrd or which resources KubeDB should keep or delete when you deleteRediscrd. If admission webhook is enabled, It prevents users from deleting the database as long as thespec.terminationPolicyis set toDoNotTerminate. Learn details of allTerminationPolicyhere
Note:
spec.storagesection is used to create PVC for database pod. It will create PVC with storage size specified in storage.resources.requests field. Don’t specify limits here. PVC does not get resized automatically.
KubeDB operator watches for Redis objects using Kubernetes api. When a Redis object is created, KubeDB operator will create a new PetSet and a Service with the matching Redis object name. KubeDB operator will also create a governing service for PetSets with the name kubedb, if one is not already present.
$ kubectl get rd -n demo
NAME VERSION STATUS AGE
valkey-quickstart valkey-8.1.1 Ready 6m16s
$ kubectl describe rd -n demo valkey-quickstart
Name: valkey-quickstart
Namespace: demo
Labels: <none>
Annotations: <none>
API Version: kubedb.com/v1
Kind: Redis
Metadata:
Creation Timestamp: 2025-07-31T10:51:06Z
Finalizers:
kubedb.com
Generation: 2
Resource Version: 1029811
UID: 536a75e8-4d57-4475-9bf1-94bf61d967d2
Spec:
Allowed Schemas:
Namespaces:
From: Same
Auth Secret:
Name: valkey-quickstart-auth
Auto Ops:
Deletion Policy: WipeOut
Health Checker:
Failure Threshold: 1
Period Seconds: 10
Timeout Seconds: 10
Mode: Standalone
Pod Template:
Controller:
Metadata:
Spec:
Containers:
Name: redis
Resources:
Limits:
Memory: 1Gi
Requests:
Cpu: 500m
Memory: 1Gi
Security Context:
Allow Privilege Escalation: false
Capabilities:
Drop:
ALL
Run As Group: 1000
Run As Non Root: true
Run As User: 1000
Seccomp Profile:
Type: RuntimeDefault
Init Containers:
Name: redis-init
Resources:
Limits:
Memory: 512Mi
Requests:
Cpu: 200m
Memory: 256Mi
Security Context:
Allow Privilege Escalation: false
Capabilities:
Drop:
ALL
Run As Group: 1000
Run As Non Root: true
Run As User: 1000
Seccomp Profile:
Type: RuntimeDefault
Pod Placement Policy:
Name: default
Security Context:
Fs Group: 1000
Service Account Name: valkey-quickstart
Replicas: 1
Storage:
Access Modes:
ReadWriteOnce
Resources:
Requests:
Storage: 1Gi
Storage Class Name: standard
Storage Type: Durable
Version: valkey-8.1.1
Status:
Conditions:
Last Transition Time: 2025-07-31T10:51:06Z
Message: The KubeDB operator has started the provisioning of Redis: demo/valkey-quickstart
Reason: DatabaseProvisioningStartedSuccessfully
Status: True
Type: ProvisioningStarted
Last Transition Time: 2025-07-31T10:51:16Z
Message: All desired replicas are ready.
Reason: AllReplicasReady
Status: True
Type: ReplicaReady
Last Transition Time: 2025-07-31T10:51:26Z
Message: The Redis: demo/valkey-quickstart is ready.
Observed Generation: 2
Reason: ReadinessCheckSucceeded
Status: True
Type: Ready
Last Transition Time: 2025-07-31T10:51:36Z
Message: The Redis: demo/valkey-quickstart is accepting rdClient requests.
Observed Generation: 2
Reason: DatabaseAcceptingConnectionRequest
Status: True
Type: AcceptingConnection
Last Transition Time: 2025-07-31T10:51:38Z
Message: The Redis: demo/valkey-quickstart is successfully provisioned.
Observed Generation: 2
Reason: DatabaseSuccessfullyProvisioned
Status: True
Type: Provisioned
Observed Generation: 2
Phase: Ready
Events:
Type Reason Age From Message
---- ------ ---- ---- -------
Normal Successful 6m29s KubeDB Operator Successfully created governing service
Normal Successful 6m29s KubeDB Operator Successfully created Service
Normal Successful 6m27s KubeDB Operator Successfully created appbinding
KubeDB operator sets the status.phase to Ready once the database is successfully created. Run the following command to see the modified Redis object:
$ kubectl get rd -n demo valkey-quickstart -o yaml
apiVersion: kubedb.com/v1
kind: Redis
metadata:
annotations:
kubectl.kubernetes.io/last-applied-configuration: |
{"apiVersion":"kubedb.com/v1","kind":"Redis","metadata":{"annotations":{},"name":"valkey-quickstart","namespace":"demo"},"spec":{"deletionPolicy":"WipeOut","storage":{"accessModes":["ReadWriteOnce"],"resources":{"requests":{"storage":"1Gi"}},"storageClassName":"standard"},"storageType":"Durable","version":"valkey-8.1.1"}}
creationTimestamp: "2025-07-31T10:51:06Z"
finalizers:
- kubedb.com
generation: 2
name: valkey-quickstart
namespace: demo
resourceVersion: "1029811"
uid: 536a75e8-4d57-4475-9bf1-94bf61d967d2
spec:
allowedSchemas:
namespaces:
from: Same
authSecret:
name: valkey-quickstart-auth
autoOps: {}
deletionPolicy: WipeOut
healthChecker:
failureThreshold: 1
periodSeconds: 10
timeoutSeconds: 10
mode: Standalone
podTemplate:
controller: {}
metadata: {}
spec:
containers:
- name: redis
resources:
limits:
memory: 1Gi
requests:
cpu: 500m
memory: 1Gi
securityContext:
allowPrivilegeEscalation: false
capabilities:
drop:
- ALL
runAsGroup: 1000
runAsNonRoot: true
runAsUser: 1000
seccompProfile:
type: RuntimeDefault
initContainers:
- name: redis-init
resources:
limits:
memory: 512Mi
requests:
cpu: 200m
memory: 256Mi
securityContext:
allowPrivilegeEscalation: false
capabilities:
drop:
- ALL
runAsGroup: 1000
runAsNonRoot: true
runAsUser: 1000
seccompProfile:
type: RuntimeDefault
podPlacementPolicy:
name: default
securityContext:
fsGroup: 1000
serviceAccountName: valkey-quickstart
replicas: 1
storage:
accessModes:
- ReadWriteOnce
resources:
requests:
storage: 1Gi
storageClassName: standard
storageType: Durable
version: valkey-8.1.1
status:
conditions:
- lastTransitionTime: "2025-07-31T10:51:06Z"
message: 'The KubeDB operator has started the provisioning of Redis: demo/valkey-quickstart'
reason: DatabaseProvisioningStartedSuccessfully
status: "True"
type: ProvisioningStarted
- lastTransitionTime: "2025-07-31T10:51:16Z"
message: All desired replicas are ready.
reason: AllReplicasReady
status: "True"
type: ReplicaReady
- lastTransitionTime: "2025-07-31T10:51:26Z"
message: 'The Redis: demo/valkey-quickstart is ready.'
observedGeneration: 2
reason: ReadinessCheckSucceeded
status: "True"
type: Ready
- lastTransitionTime: "2025-07-31T10:51:36Z"
message: 'The Redis: demo/valkey-quickstart is accepting rdClient requests.'
observedGeneration: 2
reason: DatabaseAcceptingConnectionRequest
status: "True"
type: AcceptingConnection
- lastTransitionTime: "2025-07-31T10:51:38Z"
message: 'The Redis: demo/valkey-quickstart is successfully provisioned.'
observedGeneration: 2
reason: DatabaseSuccessfullyProvisioned
status: "True"
type: Provisioned
observedGeneration: 2
phase: Ready
Now, you can connect to this database through redis-cli. In this tutorial, we are connecting to the Redis server from inside of pod.
$ kubectl exec -it -n demo valkey-quickstart-0 -- sh
/data $ valkey-cli
127.0.0.1:6379> ping
PONG
127.0.0.1:6379> set mykey "hello"
OK
127.0.0.1:6379> get mykey
"hello"
127.0.0.1:6379> exit
/data $ exit
DoNotTerminate Property
Learn details of all DeletionPolicy here
Now, run kubectl edit rd valkey-quickstart -n demo to set spec.deletionPolicy to Halt . Then you will be able to delete/halt the database.
Halt Database
When DeletionPolicy is set to halt, and you delete the redis object, the KubeDB operator will delete the PetSet and its pods but leaves the PVCs, secrets and database backup (snapshots) intact. Learn details of all DeletionPolicy here.
You can also keep the redis object and halt the database to resume it again later. If you halt the database, the KubeDB operator will delete the petsets and services but will keep the redis object, pvcs, secrets and backup (snapshots).
To halt the database, first you have to set the deletionPolicy to Halt in existing database. You can use the below command to set the deletionPolicy to Halt, if it is not already set.
$ kubectl patch -n demo rd/valkey-quickstart -p '{"spec":{"deletionPolicy":"Halt"}}' --type="merge"
redis.kubedb.com/valkey-quickstart patched
Then, you have to set the spec.halted as true to set the database in a Halted state. You can use the below command.
$ kubectl patch -n demo rd/valkey-quickstart -p '{"spec":{"halted":true}}' --type="merge"
redis.kubedb.com/valkey-quickstart patched
After that, kubedb will delete the petsets and services, and you can see the database Phase as Halted.
Now, you can run the following command to get all redis resources in demo namespaces,
$ kubectl get redis,secret,pvc -n demo
NAME VERSION STATUS AGE
redis.kubedb.com/valkey-quickstart valkey-8.1.1 Halted 19m
NAME TYPE DATA AGE
secret/valkey-quickstart-auth kubernetes.io/basic-auth 2 19m
secret/valkey-quickstart-config Opaque 1 19m
NAME STATUS VOLUME CAPACITY ACCESS MODES STORAGECLASS VOLUMEATTRIBUTESCLASS AGE
persistentvolumeclaim/data-valkey-quickstart-0 Bound pvc-c7d0fc32-c863-42eb-a7db-23a7852fbfac 1Gi RWO standard <unset> 19m
Resume Halted Redis
Now, to resume the database, i.e. to get the same database setup back again, you have to set the spec.halted as false. You can use the below command.
$ kubectl patch -n demo rd/valkey-quickstart -p '{"spec":{"halted":false}}' --type="merge"
redis.kubedb.com/valkey-quickstart patched
When the database is resumed successfully, you can see the database Status is set to Ready.
$ kubectl get rd -n demo
NAME VERSION STATUS AGE
valkey-quickstart valkey-8.1.1 Ready 20m
Now, If you again exec into the pod and look for previous data, you will see that, all the data persists.
$ kubectl exec -it -n demo valkey-quickstart-0 -- sh
/data > valkey-cli
127.0.0.1:6379> ping
PONG
# view data
127.0.0.1:6379> GET mykey
"Hello"
127.0.0.1:6379> exit
/data > exit
Cleaning up
To clean up the Kubernetes resources created by this tutorial, run:
$ kubectl patch -n demo rd/valkey-quickstart -p '{"spec":{"deletionPolicy":"WipeOut"}}' --type="merge"
redis.kubedb.com/valkey-quickstart patched
$ kubectl delete -n demo rd/valkey-quickstart
redis.kubedb.com "valkey-quickstart" deleted
$ kubectl delete ns demo
namespace "demo" deleted
Tips for Testing
If you are just testing some basic functionalities, you might want to avoid additional hassles due to some safety features that are great for production environment. You can follow these tips to avoid them.
- Use
storageType: Ephemeral. Databases are precious. You might not want to lose your data in your production environment if database pod fail. So, we recommend to usespec.storageType: Durableand provide storage spec inspec.storagesection. For testing purpose, you can just usespec.storageType: Ephemeral. KubeDB will use emptyDir for storage. You will not require to providespec.storagesection. - Use
deletionPolicy: WipeOut. It is nice to be able to resume database from previous one.So, we preserve all yourPVCs, authSecrets. If you don’t want to resume database, you can just usespec.deletionPolicy: WipeOut. It will delete everything created by KubeDB for a particular Redis crd when you delete the crd. For more details about termination policy, please visit here.
Next Steps
- Monitor your Valkey server with KubeDB using out-of-the-box Prometheus operator.
- Monitor your Valkey server with KubeDB using out-of-the-box builtin-Prometheus.
- Use private Docker registry to deploy Redis with KubeDB.
- Detail concepts of Redis object.
- Detail concepts of RedisVersion object.
- Want to hack on KubeDB? Check our contribution guidelines.































